Rapport Bereken feestdaguren naar urenimport
Dit rapport is van belang voor de doorbetaling van het loon tijdens algemeen erkende feestdagen, als deze op een dag vallen waarop de resource normaal zou werken. De berekeningen zijn gebaseerd op artikel 27 uit de ABU-/NBBU-cao.
Via dit rapport worden de feestdaguren berekend en toegevoegd aan een urenimportlijst (ter controle en voor rapportages). Vanuit de urenimportlijst kunnen de uren worden verwerkt naar urenstaten zodat ze uitbetaald kunnen worden. De uren worden verwerkt op de actieve projectresource waar het meest recent uren op betreffende weekdag zijn geschreven. Interne projecten (Boeken toegestaan voor = Alle resources) zijn uitgesloten.
Bekijk ook de video Verwerking feestdaguren naar urenimporttabel.
Belangrijk: Als er al uren zijn geschreven op een feestdag in de urenstaat, worden deze in mindering gebracht op het te verwerken aantal feestdaguren. Daarom moet dit rapport uitgevoerd worden nadat alle overige uren verwerkt zijn en er geen wijzigingen op de uren meer verwacht worden.
Feestdagen (volgens de ABU-/NBBU-cao)
Volgens de ABU-/NBBU-cao zijn de volgende dagen een feestdag, voor zover deze niet op zaterdag of zondag vallen:
- Nieuwjaarsdag
- Tweede paasdag
- Hemelvaartsdag
- Tweede pinksterdag
- Eerste kerstdag
- Tweede kerstdag
- Koningsdag
- Bevrijdingsdag in lustrumjaren
Van deze feestdagen kan alleen ten gunste van de uitzendkracht worden afgeweken.
Een uitzendkracht heeft op een dag dat hij/zij vanwege een feestdag niet kan werken recht op het loon dat hij/zij misloopt vanwege deze feestdag.
Bij uitzendovereenkomsten met uitzendbeding kan de uitzendonderneming kiezen voor:
- of reserveren (d.w.z. de feestdag betalen uit de individuele reservering van de uitzendkracht, zie ook Reserveringen voor resources met uitzendbeding)
- of doorbetalen
Deze keuze geldt voor de gehele onderneming voor ten minste een kalenderjaar.
Uitzendkrachten met een uitzendovereenkomst zonder uitzendbeding hebben recht op doorbetaling van het feitelijk loon.
Voorwaarden voor het uitvoeren van dit rapport/inrichting
-
Er moet een feestdagenkalender aanwezig zijn:
- op de pagina Algemene instellingen in het veld Bedrijfskalender feestdagen
- of op de resourcekaart in het veld Feestdagenkalender
Zie ook Veld Bedrijfskalender feestdagen en Veld Feestdagenkalender.
- Er is een werksoort aangemaakt voor de feestdaguren (bijvoorbeeld met code FEEST). Om uren in te kunnen voeren op feestdagen, moet op deze werksoort de optie Invoer toestaan op feestdagen zijn ingeschakeld.
- Op de pagina Ureninstellingen moet die feestdagwerksoort in het veld Werksoort feestdaguren zijn ingesteld. Zie ook Veld Werksoort feestdaguren.
-
De feestdagwerksoort moet ook op de projectresource aanwezig zijn. Dat is nodig om de urenimport te kunnen verwerken naar de urenstaat.
Opmerking: Als deze werksoort op de betreffende contractfase(n) is vastgelegd, wordt de werksoort automatisch op de projectresourcekaart voorgezet. Zie ook Pagina Werksoorten per contractfase.
- Op werksoorten die als gewerkte uren gelden, moet het veld Meetellen in uren t.b.v. loondoorbetaling feestdag zijn ingeschakeld. Zie ook Veld Meetellen in uren t.b.v. loondoorbetaling feestdag.
Overige inrichting
Schakel op de pagina Ureninstellingen de volgende opties in:
- Geïmporteerde uren wijzigen en goedkeuren (in de sneltab Uren (algemeen)) zodat geïmporteerde uren nog kunnen worden gewijzigd in urenstaten. Wilt u dat alleen bepaalde medewerkers deze uren nog kunnen wijzigen, schakel dit veld dan niet in, maar schakel dan op de medewerkerkaart van de betreffende medewerker(s) de optie Wijzigen uren o.b.v. import en urencalculator toegestaan in. Zie ook Veld Geïmporteerde uren wijzigen en goedkeuren.
- Geboekte urenstaat automatisch heropenen in de sneltab Uren (genereren). Dit is nodig in geval van correctieberekeningen, zodat de correcties verwerkt kunnen worden in al geboekte urenstaten. Zie ook Veld Geboekte urenstaat automatisch heropenen.
Het veld Importeer uren in de sneltab Uren (genereren) is niet van toepassing voor dit rapport.
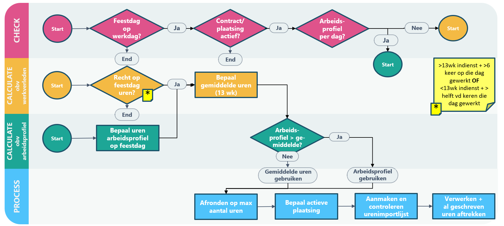
Basisflow voor de berekening
Het proces op hoofdlijnen is als volgt:
- Bepalen of er recht is op een feestdagvergoeding
- Berekenen van het aantal uur recht op feestdagvergoeding
- Aanmaken van een urencontrolelijst op de (juiste) projectresource via de urenimportlijst
- (Controleren en) Verwerken van de urenimportlijst naar urenstaten
- Eventueel een tweede correctierun na x-weken in verband met nagekomen uren (met filters)
Dit betreft een incidenteel proces als er een feestdag van toepassing is.
Manieren van uitvoeren
U kunt dit rapport op de volgende manieren uitvoeren:
-
handmatig. U opent dit rapport:
- via de zoekfunctie. Klik daartoe rechtsboven in het scherm op
of druk op Alt+Q. Zoek op ber fee en klik in het zoekresultaat op de betreffende hyperlink.
- vanuit de pagina Urenimportlijsten via de knop Bereken feestdaguren.
- vanuit de pagina Urenimportlijst: klik onder Importeren op de knop Bereken feestdaguren.
- via de zoekfunctie. Klik daartoe rechtsboven in het scherm op
- automatisch, via een taakwachtrijpost met rapport 11096203. In dat geval opent u deze pagina via de knop Rapportaanvraagpagina. Zie ook Taakwachtrijposten instellen.
Rapport invullen
Filters

In dit veld stelt u via een datumformule in vanaf wanneer u feestdaguren wilt berekenen. Gebruik dit veld als u het rapport in een taakwachtrijpost instelt.
Voorbeeld: Als u de datumformule WD1-2W instelt, wordt het rapport uitgevoerd vanaf vorige week maandag.
Als u de datumformule -1M-D1 instelt, wordt het rapport uitgevoerd vanaf de eerste dag van de vorige maand.
Als u een datumformule invult, wordt in het veld Datum vanaf automatisch de betreffende datum berekend. U kunt alleen een datumformule invoeren die een datum oplevert die in het verleden ligt.
Datumformule
Een datumformule is een korte, afgekorte combinatie van letters en cijfers op basis waarvan datums worden berekend. Als afkorting voor tijdsaanduidingen kunt u de volgende letters gebruiken:
D | Dag |
W | Week |
WD | Weekdagen |
M | Maand |
K | Kwartaal |
J | Jaar |
De datumformule kan maximaal 20 tekens bevatten (cijfers en letters).

Voert u het rapport handmatig uit, dan kunt u (in plaats van een datumformule) een datum instellen, om aan te geven vanaf wanneer u feestdaguren wilt berekenen. Bijvoorbeeld de week waarin de feestdag valt vanaf maandag.

In dit veld stelt u via een datumformule in tot wanneer u feestdaguren wilt berekenen. Gebruik dit veld als u het rapport in een taakwachtrijpost instelt.
Voorbeeld: Als u de datumformule WD7-1W instelt, wordt het rapport uitgevoerd tot en met afgelopen zondag.
Als u de datumformule -LM-1D instelt, wordt het rapport uitgevoerd tot en met de laatste dag van de vorige maand.
Als u een datumformule invult, wordt in het veld Datum t/m automatisch de betreffende datum berekend. U kunt alleen een datumformule invoeren die een datum oplevert die in het verleden ligt.
Datumformule
Een datumformule is een korte, afgekorte combinatie van letters en cijfers op basis waarvan datums worden berekend. Als afkorting voor tijdsaanduidingen kunt u de volgende letters gebruiken:
D | Dag |
W | Week |
WD | Weekdagen |
M | Maand |
K | Kwartaal |
J | Jaar |
De datumformule kan maximaal 20 tekens bevatten (cijfers en letters).

Voert u het rapport handmatig uit, dan kunt u (in plaats van een datumformule) handmatig een datum instellen, om aan te geven tot wanneer u feestdaguren wilt berekenen. Bijvoorbeeld de week waarin de feestdag valt tot en met zondag.

Stel desgewenst in hoeveel uren per dag er maximaal aan feestdaguren toegewezen mogen worden. Bijvoorbeeld 10 of 8.
De berekende feestdaguren worden afgetopt op het aantal dat in dit veld is ingesteld.
Opmerking: Zorg dat dit aantal niet hoger is dan het aantal in het veld Max. per dag op de feestdagwerksoort. Dit betreft de werksoort die op de pagina Ureninstellingen in het veld Werksoort feestdaguren is ingesteld.

Dit veld is alleen van toepassing als u het rapport handmatig uitvoert.
Als u rapport uitvoert zonder deze optie in te schakelen, krijgt u een melding voor hoeveel resources urenimportregels zijn aangemaakt. Wilt u in plaats daarvan de pagina Urenimportlijsten openen (gefilterd op bron Verzuim), schakel dan deze optie in. Als u het rapport hebt geopend vanuit de pagina Urenimportlijsten, kunt u deze optie uitgeschakeld laten.
Afronding

Stel het aantal decimalen in waarop moet worden afgerond (standaard: 2) en kies een afrondingsmethode: Dichtsbijzijnd, Naar boven of Naar beneden. De afronding wordt aan het eind van de berekening toegepast, dus op het aantal uur op een urenimportregel.
Extra filters
Het is mogelijk om een of meer extra filters op contractvelden in te stellen in het kader Contract. Bijvoorbeeld op contractfase of bijvoorbeeld op een flexibel veld Recht op feestdag met waarde Ja (als dat is ingericht). Wilt u meerdere fasen instellen, plaats dan een | (sluisteken of pipe) tussen de fasen. U kunt ook filteren om bepaalde contracten uit te sluiten, bijvoorbeeld op Contractfase = <>EXTERN.
Rapport uitvoeren
Tijdens het uitvoeren van het rapport worden verschillende acties uitgevoerd.
Bepalen recht op feestdagen
In eerste instantie wordt bepaald voor welke resources sprake is van een feestdag:
- Het rapport controleert of in de ingestelde periode een of meer feestdagen voorkomen op basis van de geldende feestdagkalender (op de resource of algemeen).
- Het rapport detecteert welke resources op de betreffende feestdag(en) een actief te verlonen contract hebben. Hierbij wordt rekening gehouden met de ingestelde extra filters op contractvelden. Het rapport controleert ook of deze resources op de betreffende feestdag(en) een actieve plaatsing (projectresource) hebben. De feestdaguren worden op die projectresource verwerkt.
Opmerking: Heeft de resource op de feestdag een actief contract, maar geen projectresource, dan wordt geen urenimportregel met feestdaguren aangemaakt voor die resource en worden dus geen feestdaguren geboekt voor die resource.
Bepalen recht op doorbetaling feesturen
Als duidelijk is om welke feestdagen en resources het gaat, gaat het rapport vervolgens na of de betreffende resources recht hebben op doorbetaling van feestdaguren. Hiervoor gelden de volgende voorwaarden:
- De feestdag valt op een dag waarop de resource zou werken volgens zijn/haar arbeidsprofiel. Daarvoor moet op het contract van de resource een arbeidsprofiel zijn ingesteld waarin het aantal te werken uren per dag is aangegeven. Heeft een resource een arbeidsprofiel op de betreffende weekdag, dan heeft die resource sowieso recht op (minimaal het betreffende aantal) feestdaguren.
-
Als de resource geen arbeidsprofiel per dag heeft, geldt het werkverleden:
-
Als de resource in een periode van 13 aaneengesloten weken direct voorafgaand aan de feestdag meer dan 6 keer (dus minimaal 7 keer) op de betreffende dag in de week heeft gewerkt.
- Als de resource korter dan 13 weken in dienst is, moet de resource meer dan de helft van die weken op de betreffende weekdag hebben gewerkt.
-
Als de resource in een periode van 13 aaneengesloten weken direct voorafgaand aan de feestdag meer dan 6 keer (dus minimaal 7 keer) op de betreffende dag in de week heeft gewerkt.
Voorbeeld:
- 6 weken in dienst en 3 weken gewerkt, dan is dat de helft en is er geen recht op doorbetaling
- 6 weken in dienst en 4 weken gewerkt, dan is het meer dan de helft en is er wel recht op doorbetaling
Let op: Via het veld Meetellen in uren t.b.v. loondoorbetaling feestdag kan per werksoort worden ingesteld of de uren die op de werksoort zijn geschreven meetellen als gewerkte uren. Zie ook Veld Meetellen in uren t.b.v. loondoorbetaling feestdag.
Het rapport neemt zowel geboekte als ongeboekte urenstaten mee in de berekening.
- De feestdag valt op een doordeweekse dag en niet in het weekend.
Gemiddeld aantal uren per dag over de gewerkte weken berekenen
Het rapport berekent het gemiddeld aantal uren per dag in de 13 weken voorafgaand aan de feestdag. Daarbij wordt eerst het aantal weken bepaald en vervolgens het aantal uren.
- bepaal het aantal weken: er wordt gekeken naar dezelfde weekdag als de feestdag. De week wordt alleen geteld als op de betreffende weekdag is geschreven op een werksoort waarop het veld Meetellen in uren t.b.v. loondoorbetaling feestdag is ingeschakeld.
Voorbeeld: De feestdag valt op maandag. Een resource heeft 13 weken met gewerkte uren, maar slechts 8 keer daarvan op de maandag. In dat geval delen we het aantal uren op de maandag door 8 en niet door 13.
Let op: De uren t/m de week voor de week waarin de feestdag valt moeten aanwezig zijn om een juiste gemiddelde omvang te kunnen vaststellen. Het rapport neemt zowel geboekte als ongeboekte urenstaten mee in de berekening.
-
bepaal het aantal uren: het rapport telt alle uren per dag over de afgelopen 13 weken op de betreffende weekdag. Het telt alleen uren op werksoorten waarop het veld Meetellen in uren t.b.v. loondoorbetaling feestdag is ingeschakeld.
Bij een contract korter dan 13 weken wordt pro rata berekend.
Voorbeeld: De feestdag valt op maandag. Een resource die op 8 maandagen van de 13 weken steeds 7 uur heeft gewerkt, krijgt (8 * 7 =) 56 / 8 = 7 uur doorbetaald.
Gemiddeld aantal uren per dag vergelijken met arbeidsprofiel
Nadat het gemiddelde aantal uren per dag is berekend, wordt dit aantal vergeleken met het aantal uren in het arbeidsprofiel (op dezelfde weekdag als de feestdag):
- Is het gemiddelde aantal uren per dag lager dan het aantal uren in het arbeidsprofiel, dan wordt uitgegaan van het arbeidsprofiel
- Is het gemiddelde aantal uren per dag hoger dan het aantal uren in het arbeidsprofiel, dan wordt uitgegaan van het gemiddelde aantal uren per dag
Aftoppen op maximum
Is op de rapportaanvraagpagina het veld Maximum feestdaguren per dag gevuld, dan worden de berekende feestdaguren afgetopt op het ingestelde aantal uren.
Voorbeeld: Zijn er 9 feestdaguren berekend en is bij Maximum feestdaguren per dag 8 ingevuld, dan wordt het aantal feestdaguren 8. Nadat het rapport is uitgevoerd, is dat zichtbaar in de urenimportregel:
Bij het verwerken van de urenimportregels naar urenstaten vindt ook nog een controle plaats op het veld Max. per dag van de
Actieve projectresource bepalen
Als een resource recht heeft op doorbetaling van feestdaguren, dan gaat het rapport vervolgens per actief contract en per werkgeversgroep na aan welke projectresource de feestdaguren moeten worden toegewezen. Dus op welke klant en welk project de uren geboekt moeten gaan worden. Hierbij wordt gekeken naar de projectresource waar het meest recent uren op dezelfde weekdag zijn geschreven (inclusief uren op de feestdag zelf).
Opmerking:
- interne projecten (waarop het veld Boeking toegestaan voor is ingesteld op Alle Resources) zijn uitgesloten
- heeft een resource meerdere projectresources, dan wordt de eerstgevonden gebruikt
- wordt geen (actieve) projectresource gevonden, dan wordt geen urenimportregel aangemaakt
Melding na handmatige uitvoering
Als het rapport is uitgevoerd zonder de optie Lijst met importeren openen in te schakelen, krijgt u een melding voor hoeveel resources urenimportregels zijn aangemaakt. Had u de optie ingeschakeld, dan opent de pagina Urenimportlijsten, waarbij gefilterd is op Bron = Feestdag.
Urenimportlijst
Het rapport maakt per periodesoort, periodenummer, jaar en bron 1 urenimportlijst aan (en als deze nog niet aanwezig is), als in de betreffende periode sprake is van een feestdag.
In urenimportlijsten met feestdaguren is in het veld Bron de waarde Feestdag ingevuld.
Het veld Periodesoort urenverwerking op het contract van de resource bepaalt de periodesoort (week, 4 weken of maand). Dus voor resources die per week uren schrijven, wordt een urenimportlijst met de periodesoort Week aangemaakt. Voor resources met maandurenstaaten wordt een urenimportlijst met periodesoort Maand aangemaakt. De velden Periodesoort, Periodenr. en Jaar worden automatisch gevuld (het veld Klant blijft leeg).
Urenimportregels
In de urenimportlijst wordt per projectresource en datum een urenimportregel aangemaakt. De urenimportregels worden standaard op Aangesloten gezet. U kunt ze daarom niet wijzigen in de urenimportlijst.
De uren worden geschreven op de feestdagwerksoort, dus de werksoort die op de pagina Ureninstellingen in het veld Werksoort feestdaguren is ingesteld.
Veld Berekening
Het veld Berekening toont een tekstuele onderbouwing van het berekende aantal (ter controle).
Knoppen Projectresource en Urenstaat
Via de knop Projectresource kunt u snel de bijbehorende projectresourcekaart openen.
Wanneer een urenimportregel is verwerkt, kunt u via de knop Urenstaat de urenstaat openen.
Filter instellen
Het is mogelijk om op de pagina Urenimportlijsten een filter in te stellen op Bron is Feestdag en dat filter op te slaan, zodat u een overzicht hebt van urenimports die via dit rapport zijn aangemaakt.
Zie ook Microsoft Learn: Sorteren, zoeken en filteren en Microsoft Learn: Lijstweergaven opslaan en personaliseren.
Verwerken van de urenimportregels naar urenstaten
Het inlezen van de urenimportregels naar urenstaten kan automatisch, via een taakwachtrijpost met rapport 11076460, of handmatig. Zie Urenimportregels verwerken naar urenstaten.
Mocht zich bij het verwerken een fout voordoen, dan geeft het veld Foutmelding aan wat er mis is.
Al geschreven uren op feestdag aftrekken
Als er al uren zijn geschreven op een feestdag in de urenstaat (d.w.z. uren op werksoorten waarop het veld Meetellen in uren t.b.v. loondoorbetaling feestdag is ingeschakeld), dan worden deze uren in mindering gebracht op het aantal berekende feestdaguren.
Het is dus van belang dat het aanvullen van de urenstaat met de feestdaguren op een moment gebeurt dat alle urenverwerkingen hebben plaatsgevonden. Dus dat de urenaantallen in de urenstaat kloppen, en geen wijzigingen meer worden verwacht, zodat deze uren ook correct aangevuld kunnen worden met de feestdaguren.
Het is uiteraard wel mogelijk om bij nagekomen gewerkte uren alsnog een herberekening uit te voeren van de
Verwerken van de urenimportlijst in combinatie met normurencontrole
Het uitgangspunt is dat u het rapport pas uitvoert nadat alle andere reguliere uren en overige uren zijn geschreven. Een resource met een contract waarop een normurencontrole is ingesteld kan de urenstaat echter niet inleveren als op de inleverstatus de optie Check normuren is aangevinkt.
Ons advies hierbij is:
- maak de feestdagwerksoort wel zichtbaar op de portal, maar niet wijzigbaar. Dus stel het veld Web op de werksoort in op Zichtbaar. De resource kan de volledige uren dan wel zien in de urenstaat op de portal, maar kan zelf geen feestdaguren schrijven.
- Voer het rapport eventueel eerder uit voor resources met normuren. Op de rapportaanvraagpagina (in de taakwachtrij of bij handmatig draaien) kunt u een filter instellen op het veld Normurencontrole.
- De resource kan de urenstaat pas inleveren als het rapport is uitgevoerd en de uren zijn verwerkt.
Herberekening/correcties
Het is mogelijk om bij nagekomen gewerkte uren alsnog een herberekening uit te voeren van de
- wordt in de betreffende urenimportregel(s) het veld Verwerkt uitgevinkt
- worden in de betreffende urenimportregel(s) de velden Aantal en Berekening opnieuw gevuld
- wordt in de betreffende urenimportregel(s) het veld Correctie aangevinkt
Bij het opnieuw verwerken van een urenimportregel worden de uren in de bestaande urendetailregel overschreven met het aantal uren uit de urenimportregel. De instelling in het veld Importeer uren uit de Ureninstellingen is daarbij niet van toepassing. De uren worden dus altijd verwerkt met de methode Overschrijven.
Opmerking: Om de correcties door te kunnen voeren in al geboekte urenstaten, moet op de pagina Ureninstellingen het veld Geboekte urenstaat automatisch heropenen in de sneltab Uren (genereren) zijn ingeschakeld.
Tip: Meer informatie over het werken met rapporten zie Microsoft Learn: Rapporten uitvoeren en afdrukken, Microsoft Learn: Rapportgegevens analyseren met Excel en XML en Microsoft Learn: Filters instellen in rapporten, batchtaken en XMLports. Voor hulp bij het zoeken van specifieke pagina's raadpleegt u Pagina's en informatie zoeken met Vertel me.
Zie ook
Sneltab Urenimportregels (aantal)